Edge浏览器优化设置保姆级教程来啦!

chengsenw 项目开发评论9阅读模式

Edge浏览器优化设置保姆级教程来啦!

Edge浏览器优化设置保姆级教程来啦!

Edge浏览器优化设置保姆级教程来啦!

Edge浏览器优化设置保姆级教程来啦!

Edge浏览器优化设置保姆级教程来啦!

Edge浏览器优化设置保姆级教程来啦!

Edge浏览器优化设置保姆级教程来啦!

Edge浏览器优化设置保姆级教程来啦!

Edge浏览器优化设置保姆级教程来啦!

Edge浏览器优化设置保姆级教程来啦!

Edge浏览器优化设置保姆级教程来啦!

Edge浏览器优化设置保姆级教程来啦!

Edge浏览器优化设置保姆级教程来啦!

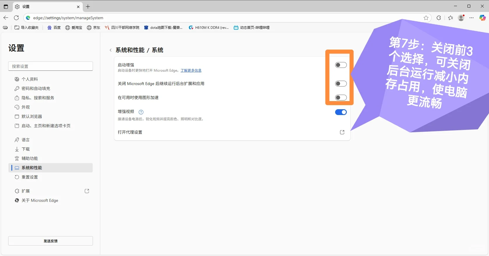
edge浏览器现在已经不能称为绿色软件了,它会偷偷占用大量内存导致电脑卡顿,广告也越来多,而且自动更新总会出现一些小问题,但通过优化设置可以完美避开这些缺点,这篇笔记主要从以下几个方面对浏览器进行优化设置,并提供了保姆级的优化教程!
关闭搜索界面的复杂广告
更改下载文件的储存位置
阻止弹窗广告
关闭不必要的后台运行和内存占用
关闭浏览器自动更新

👉 点击主页查看更多电脑使用技巧
#电脑知识 #电脑小白 #Windows #电脑软件 #电脑配置 #个性化设置 #浏览器#电脑设置优化

 
chengsenw
  • 本文由 chengsenw 发表于 2025年12月13日 03:04:03
  • 转载请务必保留本文链接:https://www.gewo168.com/6994.html
匿名

发表评论

匿名网友

:?: :razz: :sad: :evil: :!: :smile: :oops: :grin: :eek: :shock: :???: :cool: :lol: :mad: :twisted: :roll: :wink: :idea: :arrow: :neutral: :cry: :mrgreen: